

A new toolbox for generating meaningful environmental information’s from satellite imagery with just a few clicks
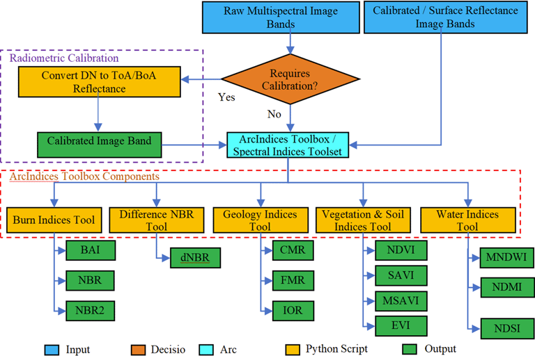
NERCI-Bharathidasan University researchers developed a new toolbox for computing spectral indices from Multi band satellite imagery in ArcGIS environment. This tool has been published in Springer Nature- Applied Geomatics. The novelty of this work is that though ArcGIS Pro has a built-in "Indices" drop-down menu and the "Spectral Index Library" for common indices, which are user-friendly and can be applied directly, the ArcIndices is valuable for more advanced or frequent use cases as it automates the process and can handle a wider variety of indices through scripting. This process involves using scripting tools within ArcPy to apply mathematical combinations to different spectral bands, with the output being a new raster layer that highlights features like vegetation, water or soil. This method also streamlines the process, which is particularly useful for repetitive tasks, as it reduces the need for manual setup compared to using standard ArcGIS tools.
ArcIndices bring together a wide range of vegetation, monitoring the impacts of forest fire, soil, geology, water, and snow indices as ready-to-use map algebra formulations within ArcGIS. This means that users do not need to manually build complex map algebra expressions or write scripts to process satellite data. Instead, each index is packaged as an easy-to-run tool, allowing students, researchers, and GIS practitioners to generate meaningful environmental information from satellite imagery with just a few clicks.
The full study can be accessed here: [https://doi.org/10.1007/s12518-025-00673-z.]
For more information, please contact: Dr. Ajith Joseph K


Location
Nansen Environmental Research Centre (India),
Amenity Centre,
Kerala University of Fisheries and Ocean Studies,
Madavana Junction, Panangad P.O,
Kochi-682506., Kerala, INDIA.


25 years in Climate, Ocean & Environmental Research
© 2025 Nansen Centre. All Rights Reserved.
Powered by Mapstrix Solutions
Nansen Research Fellows
